一、Continue 插件
Continue 是一款高效的 VS Code 插件,提供类似 GitHub Copilot 的功能,旨在提升开发者的编程效率。其配置简单,使用体验流畅,深受开发者喜爱。
主要功能特点
1、智能代码补全
Continue 能够基于当前代码上下文生成相关代码片段,支持单行和整段代码的补全。它理解函数的输入输出、变量使用和代码结构,提供准确的建议。
2、自然语言到代码
通过自然语言描述功能需求,Continue 可以直接生成相应的代码实现,帮助快速搭建原型或实现复杂功能。
3、代码解释与优化建议
除了生成代码,Continue 还能够解释代码的功能和逻辑,帮助开发者理解代码,并提供优化建议,使代码更高效、易维护。
4、多语言支持
Continue 支持多种编程语言,包括 JavaScript、TypeScript、Python 和 Java 等,能够在多种语言和框架下提供针对性的建议。
5、简易配置与集成
插件的安装和配置过程非常简便,用户只需在 VS Code 市场中搜索并安装,简单配置后即可使用,且与现有开发环境无缝集成。
6、持续学习与改进
Continue 通过用户反馈和使用习惯不断学习和改进,生成的代码质量会随着使用时间的增加而提升,确保长期使用的稳定性和有效性。
二、配置 Continue 插件
1、安装插件
打开 VS Code,点击左侧活动栏的 Extensions 图标 (快捷键 Ctrl+Shift+X)。在搜索框中输入“continue”,找到“Continue”插件并点击 Install。

2、配置插件
本次调用 ollama 的本地大模型,安装 ollama 和下载大模型请看:使用 ollama 部署本地中文模型
查看本地大模型

进入“Continue”插件,设置需要调用的模型,点击打开 Config 配置文件。

将代码输入 config 文件
{
"models": [
{
"title": "deepseek-r1:7B",
"provider": "ollama",
"model": "deepseek-r1:7B"
},
{
"title": "deepseek-coder:6.7b",
"provider": "ollama",
"model": "deepseek-coder:6.7b"
},
{
"title": "qwen2.5:7b",
"provider": "ollama",
"model": "qwen2.5:7b"
}
],
"customCommands": [
{
"name": "test",
"prompt": "{{{input}}}\n\nWrite a comprehensive set of unit tests for the selected code. It should setup, run tests that check for correctness including important edge cases, and teardown. Ensure that the tests are complete and sophisticated. Give the tests just as chat output, don't edit any file.","description":"Write unit tests for highlighted code"
}
],
"tabAutocompleteModel": {
"title": "deepseek-r1:7B",
"provider": "ollama",
"model": "deepseek-r1:7B"
},
"allowAnonymousTelemetry": true,
"embeddingsProvider": {"provider": "transformers.js"}
}
保存后我们再次打开 Continue 的聊天界面。

选择你加入的模型就可以随意使用了

三、使用测试
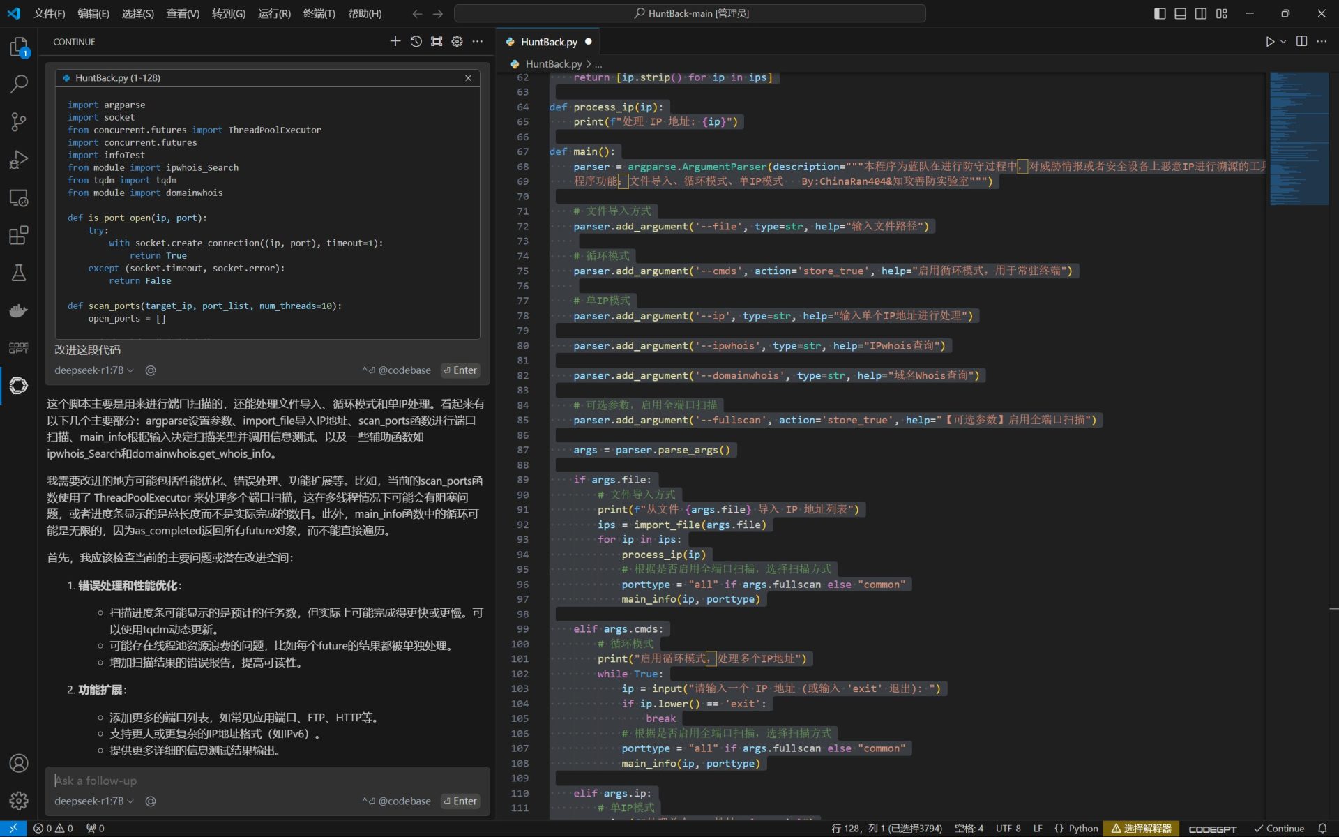
选中代码按 Ctrl+ L 将代码复制到对话框。

AI 协助编程
